1С 8.3
Вывести реализации и оплаты по ним в разрезе заказов клиента. Оплаты разделить на категории...
ТехЗадание:
- Вывести реализации и оплаты по ним в разрезе заказов клиента
- Оплаты разделить на категории:
- оплачены без просрочки и до 9 дней просрочки,
- просрочка от 10 до 19 дней,
- просрочка более 20 дней
- Необходимо учитывать индивидуальные соглашения с клиентом
- Выбор оплаты только за указанный период или вообще по заказам этого периода
- Отбор партнеров по ответственным менеджерам
- Отбор по партнерам
- Сортировка по всем полям
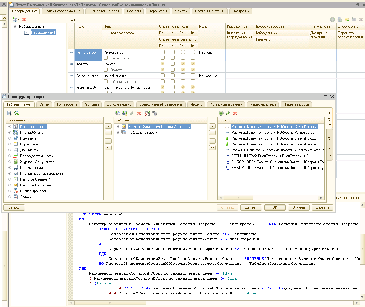
Разработка:
Весь отчет сделан в СКД. Приведем несколько скриншотов:
|
|
Результат:
В результате получаем нужный отчет.
Номера документов, имена менеджеров и органзаций размыты специально!

Skype: