Чтобы пользователи могли подключиться к серверу 1С, необходимо настроить правила брандмауэра (Firewall).
Список портов по умолчанию:
- 1541 — порт менеджера кластера;
- 1540 — порт агента сервера;
- 1560-1591 — порты для рабочих процессов;
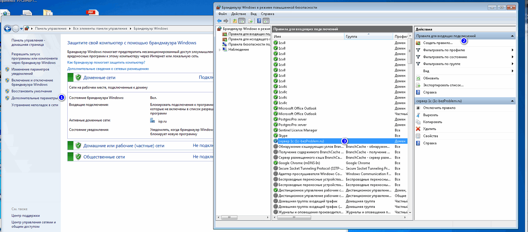
- Заходим в оснастку настройки Firewall(см.рисунок). Можно еще так: «Выполнить» (Win+R) -> «Дополнительные параметры».
- Создаем правило для входящих подключений.
- «Правило для какого типа вы хотите создать?» — отмечаем «Для порта»
- «Укажите протокол, к которому будет применяться это правило» — отмечаем «Протокол TCP»
- «Укажите порты, к которым будет применяться это правило.» — если у нас порта стандартные, то: «1540, 1541, 1560-1591»
- «Укажите действие, которое должно выполняться, когда подключение удовлетворяет указанным условиям» — выбираем «Разрешить подключение»
- «Для каких профилей применяется правило?» — можно отметить все
- Затем вводим название и описание нашего правило и жмем «Готово».
- На этом все. Если нет необходимости подключаться через консоль администрирования сервера 1с с локальных компьютеров, то порт 1540 пропускаем.

