
Потребовалось нам в списке документов "ЗаказКлиента" сделать отбор. Например где у контрагента долг больше 10000р.
Реализуем это
Найдем форму "ФормаСпискаДокументов" документа "заказКлиента".
Откроем настройку списка.
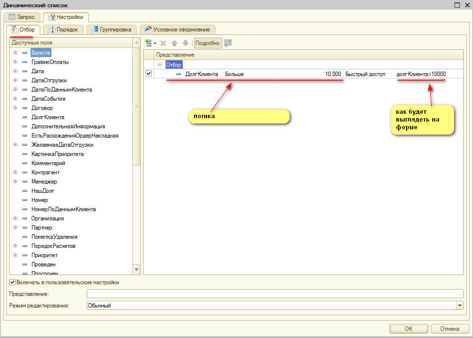
Настроим отбор как показано на рисунке и укажем нужное представление отбора

Все, запускаем 1с и пользуемся нашим отбором.
Если же мы сами хотим выбирать по какому значению долга нам фильтровать то настраиваем отбор так:
и тогда мы сможем сами указывать сумму долга
Отбор на форме динамического списка программно.
Отбор является свойством динамического списка. Добавим в свойство отбора новый элемент:
НовЭлементОтбора = Список.Отбор.Элементы.Добавить(Тип("ЭлементОтбораКомпоновкиДанных"));
Чтобы отбор заработал, нужно прописать параметры «ЛевоеЗначение», «ВидСравнения» и «ПравоеЗначение». Кроме того необходимо свойство «Использование» установить в «Истина».
НовЭлементОтбора.ЛевоеЗначение = Новый ПолеКомпоновкиДанных("_наименование_поля_компоновки_");
НовЭлементОтбора.ВидСравнения = ВидСравненияКомпоновкиДанных.Равно; // больше или меньше и т.п.
НовЭлементОтбора.Использование = Истина;
НовЭлементОтбора.ПравоеЗначение = Значение; // с чем сравниваем
